Setting the Stage
Spheron is redefining cloud computing by decentralizing access to high-performance resources, offering an alternative to the dominance of AWS, Google Cloud, and Microsoft Azure. By transforming compute into a permissionless, open marketplace, Spheron enables businesses and developers to leverage decentralized infrastructure at a fraction of traditional costs.
This research provides a strategic analysis of Spheron’s ecosystem, decentralized compute network, recent advancements, and its potential to disrupt cloud computing with scalable, cost-efficient, and censorship-resistant Web3 infrastructure.
Key Insights
- Market Positioning: With the GPU market projected to hit $365B by 2031, Spheron is leading the charge in scalable decentralized compute for AI.
- Programmable Compute Layer: Spheron pioneers the first programmable compute layer, enabling autonomous CPU/GPU access via smart contracts — eliminating intermediaries and boosting scalability.
- Rapid Adoption: With 767K+ CPUs, 10,300 GPUs, and 30K+ active providers, Spheron is becoming the go-to decentralized compute solution for AI and Web3.
- Industry Leadership: Backed by top industry players, Spheron is positioning itself as a leader in decentralized AI compute.
- Expanding Ecosystem: Base mainnet integration strengthens Spheron’s reach, opening new opportunities for developers and dApps.
- Core Products: Skynet and SuperNoderz drive Spheron’s ecosystem, powering decentralized AI autonomy and scalable compute.
- TGE Potential: Spheron’s upcoming TGE is set to accelerate growth, with a sustainable tokenomics model focused on supply, demand, and decentralized governance.
Market Opportunity
According to Mordor Intelligence, a leading market research firm known for in-depth industry analysis and forecasts, the GPU market is projected to reach $86.94 billion in 2025 and grow at a CAGR of 33.2%, hitting $364.53 billion by 2030.
Other reputable firms, such as Fortune Business Insights and Precedence Research, share a similarly optimistic outlook for the GPU market.
The key drivers behind this growth include:
- AI and Machine Learning — GPUs are crucial for AI model training and deployment.
- Data Centers and Cloud Computing — Hyperscalers (AWS, Google Cloud, Microsoft Azure) are heavily investing in GPU infrastructure for AI, big data, and high-performance computing.
- Gaming (VR/AR & Cloud Gaming) — Demand for high-performance GPUs is rising with the expansion of gaming, VR, and cloud gaming.
- Technological Advancements — NVIDIA, AMD, and Intel continue to push GPU performance for better AI, lower power consumption, and new applications in edge computing and autonomous systems.
- Edge Computing & IoT — GPUs improve real-time processing for IoT devices and edge computing.
The Centralization Problem in Web3
Web3 aims to deliver lower costs, stronger security, and censorship resistance, yet many projects remain dependent on centralized cloud providers like AWS, contradicting the very principles of decentralization. This reliance extends across the industry, impacting projects in every niche.
NFTs, despite representing digital ownership, often store metadata on centralized servers, leaving them vulnerable to loss and manipulation. Collections like MAYC rely on centralized storage, risking metadata alteration or deletion. While on-chain storage (e.g., CryptoPunks) guarantees immutability, it’s expensive, and IPFS-based solutions (e.g., BAYC) still depend on node availability.
The same issue extends to dApps, many of which are only partially decentralized. Front-ends are Web2-hosted, making them susceptible to downtime and censorship (e.g., Aave’s 2022 outage), while off-chain backend dependencies further weaken decentralization.
Even blockchains themselves face this issue, with most mainnet nodes running on AWS, making them vulnerable to outages, censorship, and external control.
Spheron aims to address this challenge while unlocking a broader opportunity. Millions of computing resources remain unused worldwide, representing significant untapped potential. By developing a global network, Spheron enables devices to contribute, earn, and support AI workloads, providing an alternative to centralized compute infrastructure.
Spheron’s Approach to Solving the Problem
Spheron aims to solve Web3’s reliance on centralized cloud providers by building a fully decentralized compute network that ensures scalability, accessibility, and developer autonomy while reducing dependency on Web2 infrastructure.
Key Features of Spheron’s Compute Ecosystem
Spheron has designed a developer-friendly infrastructure to remove centralized bottlenecks in Web3. Its core components include:
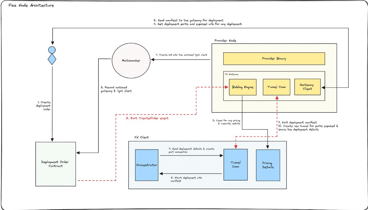
- Decentralized GPU Marketplace — A permissionless network providing GPU resources for AI, ML, and blockchain workloads. At the core of this marketplace are Provider Nodes, which form the backbone of the network by supplying CPU and GPU resources.
Source: Spheron Documentation — Provider Registration and Verification Process
- Skynet: Autonomous AI Compute — Skynet is an autonomous network launched by Spheron, demonstrating how its compute layer enables AI agents to function independently. It introduces a decentralized architecture where AI agents operate within a swarm, governed by Guardian Nodes using smart contracts for coordination and security.
- Supernoderz & Fizz Nodes — Fizz Nodes are lightweight versions of Provider Nodes, allowing individuals to contribute underutilized CPU and GPU resources from personal devices, expanding decentralization and scalability. Supernoderz simplifies node deployment with a one-click setup, lowering barriers for both technical and non-technical users.
- Seamless Access to Compute — Spheron provides multiple access points for both developers and non-technical users:
- Spheron Console — A no-code GUI enabling compute deployment with a few clicks.
- Spheron CLI — A command-line tool for power users to deploy workloads and integrate with CI/CD pipelines.
- Protocol SDK — A developer toolkit allowing direct protocol integration, custom compute solutions, and true programmability.
- Efficient Resource Allocation — A matchmaking engine optimizing compute distribution through economic incentives and governance.
- Token-Based Payment System — Spheron lets users pay for compute with any approved token, including $SPON, managed through an escrow smart contract. Providers earn utilization payments and liveness rewards, ensuring fair compensation. $SPON payments are fee-free, while other tokens incur a small fee, encouraging $SPON adoption for cost efficiency.
Building Spheron: Leadership and Strategic Funding Rounds
Spheron Network was founded in 2020 by Prashant Maurya and Mitrasish Mukherjee, with a focus on decentralized cloud computing. Maurya serves as the CEO, while Mukherjee leads as the CTO. The core team also includes Prakarsh Pathak, who heads the ecosystem efforts, driving adoption and integration within the Web3 space.
Spheron Network has secured multiple rounds of funding to support its expansion:
- Seed Round (April 2021): Raised $1.3 million to kickstart development.
- Series A (August 2022): Secured $7 million to scale operations and improve its decentralized cloud infrastructure.
- Strategic Funding Round (Early 2025): The latest investment, with backing from Tykhe Block Ventures, HASH CIB, and Arcanum Ventures, further supports its vision for decentralized AI compute.
Additional notable investors include Nexus Venture Partners, Zee Prime Capital, Protocol Labs, ConsenSys Mesh, and Paradigm Shift Capital, alongside key industry figures Sandeep Nailwal and Aniket Jindal.
Building Momentum: Key Partnerships and Growth
Strategic Partnerships
Spheron is expanding its decentralized computing network through key partnerships, strengthening AI capabilities and driving innovation in Web3. Recent collaborations include:
- Assisterr (January 2025) — Spheron launched the Spheron Assistant, a Small Language Model (SLM) that helps developers navigate its Decentralized Compute Network (DCN), making AI development more efficient and accessible.
- Gata (January 2025) — This partnership focuses on building a decentralized AI ecosystem, empowering data contributors and providing scalable GPU resources to create a fairer AI landscape.
- HETU Protocol (January 2025) — Integrating HETU’s consensus mechanisms with Spheron’s infrastructure, this partnership improves scalability and trust in decentralized AI and scientific applications.
- GenLayer & Heurist (February 2025) — Spheron is working with GenLayer and Heurist to drive on-chain AI agent development, focusing on expanding opportunities for developers, particularly in India.
- Mira Protocol (February 2025) — This collaboration strengthens trustless and scalable AI solutions, improving accuracy, impartiality, and credibility in decentralized AI technologies.
Spheron’s Ecosystem Expansion
Driven by strategic collaborations and technological advancements, Spheron has rapidly scaled its decentralized compute infrastructure:
- 767K+ CPUs, 10,300+ GPUs, and 35K+ Mac Chips deployed.
- 30K+ active compute providers contributing to decentralized infrastructure.
- 25,000+ Fizz Nodes supporting decentralized GPU workloads.
Skynet: A Breakthrough in Sovereign AI
Spheron has introduced Skynet, the first sovereign AI agent proof-of-concept (PoC), leveraging Spheron’s programmable compute to pave the way for fully autonomous AI agents. This innovation enables developers to:
- Integrate sovereign AI agents into existing frameworks.
- Enable self-orchestrating AI, capable of managing its own infrastructure.
- Build fully autonomous AI without reliance on developer-controlled private keys.
Base Mainnet Integration
Spheron is integrating with Base, marking a major milestone in expanding decentralized computing. With the Base mainnet launch approaching, deployment is expected soon.
Why It Matters
Base, backed by Coinbase, provides key advantages for Spheron’s ecosystem:
- Scalability & Cost Efficiency — Low-cost, high-speed transactions optimize decentralized computing and AI workloads.
- Liquidity & Adoption — A fast-growing developer ecosystem and strong liquidity drive Web3 AI expansion.
- Interoperability — Seamless access to Ethereum, Optimism, and Layer 2 networks improves dApp and AI integrations.
- Institutional-Grade Infrastructure — Coinbase’s compliance standards boost trust, appealing to both retail and institutional users.
With Base integration underway, Spheron is on the verge of a major launch — expanding decentralized AI computing and accelerating Web3 adoption.
Tokenomics
Spheron’s Mainnet and Token Launch details are yet to be announced, but its tokenomics is designed for supply and demand bootstrapping, network stability, and governance.
$SPON: The Core of Spheron’s Network
$SPON will power decentralized compute for AI agents, enabling them to operate autonomously without central control. It will serve multiple roles, including compute leasing, staking, governance, and contributor rewards.
Token Utility & Ecosystem Integration
- Compute & Rewards — Providers earn $SPON for contributing GPU power, while stakers secure the network and receive rewards.
- Access & Payments — Users pay with $SPON for compute resources at a discount, with flexibility for multiple tokens.
- Governance & Growth — Participants influence upgrades, while incentives drive adoption and expand decentralized compute.
Token Allocation Breakdown
The token emission schedule will be trackable once lockup contracts open, ensuring long-term alignment. $SPON buybacks use fees from providers accepting other tokens to purchase and redistribute supply.
Competitive Landscape
The decentralized compute market is highly competitive, with different projects specializing in GPU rendering, cloud computing, and AI-focused infrastructure. Key players like Render Network, Akash Network, and io.net are leading the charge, each offering distinct solutions to address scalability, accessibility, and decentralization in Web3 computing.
Below is a comparison of Spheron and its main competitors in the space:
Unlike competitors that focus on GPU rendering (Render), generalized cloud computing (Akash), or high-performance AI compute (io.net), Spheron offers a multi-functional platform designed for AI workloads, dApps, and decentralized cloud services.
Key Strengths:
- Broad Service Scope: Combines storage, compute, and networking, whereas Render specializes in GPU rendering, Akash focuses on cloud compute, and io.net aggregates AI-focused GPU power.
- Decentralized AI Compute: Supports autonomous AI agents operating on decentralized infrastructure.
- Developer Accessibility: Provides a no-code GUI, CLI tools, and SDK, enabling both technical and non-technical users to integrate easily.
Challenges:
- Market Positioning: Competes with established networks like Render and Akash, which have larger adoption and liquidity.
- Scaling Compute Supply: Requires continued expansion of compute providers to match competitors like io.net, which aggregates large-scale GPU networks for AI processing.
Critical Risks and Challenges Ahead
One of the biggest challenges for Spheron is competing with established networks like Render, Akash, and io.net. These platforms already have strong adoption, deep liquidity, and established communities. To gain traction, Spheron must scale quickly, expand its compute provider base, and differentiate its offerings. Without sustained network growth, it risks being overshadowed by competitors with greater market presence and financial backing.
Scalability and resource availability also present major hurdles. As demand for decentralized compute grows, Spheron must ensure a stable, efficient infrastructure that can handle large-scale AI and Web3 workloads. Maintaining the right balance between supply and demand, preventing network congestion, and keeping pricing competitive will be critical. A lack of available compute resources or inefficient allocation could slow adoption and limit network reliability.
Regulatory uncertainty and security risks add further complexity. The decentralized compute and AI sectors remain largely unregulated, and sudden policy changes could create unforeseen challenges. Security is another key concern — protecting AI agents, compute resources, and payment mechanisms from potential attacks or exploitation is critical. Without strong security and compliance measures, Spheron may struggle to build trust and maintain long-term network integrity.
Concluding Thoughts
Spheron is building a decentralized compute network that challenges the dominance of centralized cloud providers. By leveraging independent compute providers, it removes single points of failure and offers a resilient, censorship-resistant infrastructure. As part of the DePIN movement, Spheron aligns with the broader shift toward decentralizing critical infrastructure, making compute power more accessible and cost-efficient.
Unlike traditional cloud services, Spheron provides a flexible alternative for developers, enterprises, and AI applications. However, network growth and adoption remain key hurdles in an increasingly competitive space. Expanding compute supply, strengthening provider incentives, and refining developer tools will be essential to staying competitive.
As the demand for AI and Web3 compute continues to rise, decentralized alternatives like Spheron will play an increasingly important role. Its success will depend on its ability to deliver reliable performance, maintain competitive pricing, and build a strong ecosystem of users and contributors.
Disclaimer
This presentation has been prepared by Greythorn Asset Management Pty Ltd (ABN 96 621 995 659) (Greythorn). The information provided is for general purposes only and should not be considered investment or financial advice. It does not constitute an advertisement, solicitation, or offer to buy or sell any financial instruments or participate in any trading strategy.
Greythorn has not taken into account the investment objectives, financial situation, or specific needs of any recipient. Before making any investment decisions, recipients should evaluate their personal circumstances and seek professional advice from an accountant, lawyer, or financial adviser.
This presentation may include statements, opinions, projections, and forecasts (forward-looking statements) based on various assumptions. Greythorn is under no obligation to update this information, and these assumptions may or may not prove accurate. Neither Greythorn nor its officers, employees, agents, or advisers guarantee the accuracy or reliability of the information presented. To the extent permitted by law, Greythorn and its representatives accept no liability for any loss, claim, damages, costs, or expenses arising from the information contained herein.
This presentation is the property of Greythorn. By receiving it, the recipient agrees to keep its content confidential and not to copy, share, or disclose any information without written consent.



